扫描立即使用
小程序共享网页版权限
一键下载分组结构、标引信息、专利代码化全文、PDF、附图到局域网络,
自动搭建私享专题库网络,让自己的电脑成为一台内网服务器,
局域网所有用户均可在防火墙内通过浏览器访问分析结果和所有专利信息,
节省大量建库成本!
鉴于360解压程序会导致一些文件不能正确复制,所以推荐使用绿色压缩工具winrar解压:
将项目中不同维度、不同侧面的分析图表整理汇总展示,
建立自己的仪表盘!
一下子找到竞争对手的软肋和铠甲,
技术布局分析一步到位,
对比竞争对手专利布局差异,
数值/洞悉竞争对手研发新动向利器!
【节点聚合】在分组节点的聚合和拆分之间,快速理清发明人团队关系、
申请人合作关系、专利涉及技术点等信息;
【主项】快速分析主分类、第一发明人、第一申请人等信息;
【年/月/日】为转移日、优先日提供按年月日分组,为日期分组增加更精细维度。
新增代理人、国民经济分类分组和大数据分组,
将专利分析的维度再次扩展。
任意专利集可以浓缩成一个通用的固定检索式,
却包含了你要分享的千言万语和无数专利文献!
一次高手过招的专利分析,
更需要一个专业的对比分析图表助你纵览全局的优劣态势,
对比图等待你的想象力为其注入活力。
组合功能焕发新生!
自动匹配功能,快速发现企业之间的人才流动,地区之间的产业布局差异......
内积分析,将语义检索的原理应用到企业之间的技术相似度对比等更广阔的对比对象。
竞争对手分析也可以做“批量”处理
组合功能融合最新“反点位组”分析方法
只需一步,发掘与竞争对手的布局差异和技术动向
并生成详尽的动态WORD分析报告
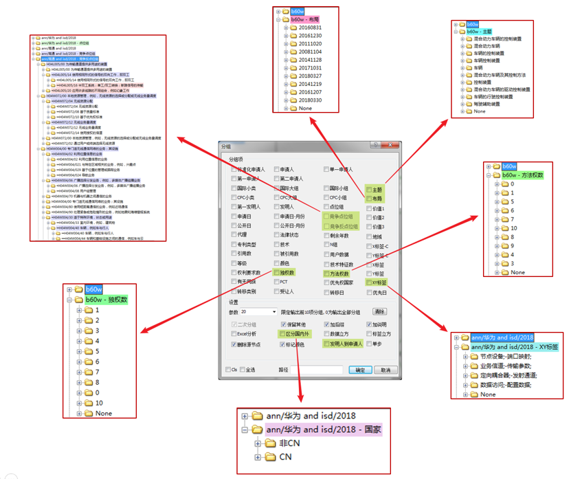
新增
独权度、方法权数
竞争点位组、竞争反点位组
主题、布局等多个分组项
三类五种分组设置方法,让分析更自由
topN专利量排名分组
节点数据定量分组
数值/时间区间分组
一键打包下载想要的专利信息、标引信息到本地
新增HTML浏览格式
离线浏览、线下标引、同事协作……
自由创造饱含精华的本地库
多种可视化图表新配色
更好应对多种展示场景
无限级非齐次数据的完美呈现方式
点击圆圈自由缩放
圈内条形图展示更多数据信息
点位组层级数据最佳搭档
热力图
完美匹配矩阵结构,快速识别热点区域
知识图
信息气泡层次嵌套,深入钻取数据背后的秘密
思维导图支持导出SVG和PNG高清大图
将专利布局贴在墙上
索意互动保留对以下功能描述的解释权
点击下载功能介绍文档功能 |
网页版 |
网页增强版 |
客户端标准版 |
客户端运营版本 |
|
检索 |
智能语义检索/语义排序 |
√ |
√ |
√ |
√ |
基于传统关键词检索、检索传统所有字段检索 |
√ |
√ |
√ |
√ |
|
无缝集成语义和关键词检索 |
√ |
√ |
√ |
√ |
|
支持简单检索、表格检索、高级检索、 |
√ |
√ |
√ |
√ |
|
可视化检索 |
√ |
√ |
√ |
√ |
|
检索可视化 |
√ |
√ |
√ |
√ |
|
N阶搜索 |
√ |
√ |
√ |
√ |
|
分词搜索 |
√ |
√ |
√ |
√ |
|
法律状态检索、复审无效检索、交易信息检索 |
√ |
√ |
√ |
√ |
|
检索字段等级 |
0-1 |
0-3 |
0-1 |
0-3 |
|
下载 与 上传 |
导出excel CSV |
无上限 |
无上限 |
无上限 |
无上限 |
导出格式化Excel、Word |
有上限 |
有上限 |
无上限 |
无上限 |
|
导出格式化分组数据 |
有上限 |
有上限 |
百万级 |
百万级 |
|
导出智能主题数据数库 |
× |
× |
索引表、html全文、PDF、附图 |
索引表、html全文、PDF、附图 |
|
更多格式文件下载(txt、html、cls、pc等) |
× |
× |
√ |
√ |
|
上传数据 |
txt文件上传 批量号上传 |
txt文件上传 批量号上传 |
txt文件上传 批量号上传 系统剪贴板上传 多种格式文件上传 |
txt文件上传 批量号上传 系统剪贴板上传 多种格式文件上传 |
|
统计 与 分析 |
申请人、发明人、分类号等几十种维度统计 |
√ |
√ |
√ |
√ |
聚类分析 |
随机400篇取样 |
随机400篇取样 |
全量聚类分析 |
全量聚类分析 |
|
趋势分析 |
√ |
√ |
√ |
√ |
|
高维度分析(固定模式数据可视化) |
38*37*3种高维度统计分析 |
38*37*3种高维度统计分析 |
38*37*3种高维度统计分析 |
44*43*3种高维度统计分析 |
|
新颖分析 |
√ |
√ |
√ |
√ |
|
侵权分析 |
√ |
√ |
√ |
√ |
|
引用分析图 |
√ |
√ |
√ |
√ |
|
虚拟引用分析图 |
√ |
√ |
√ |
√ |
|
要素表 |
不动检索结果前提下,提前预判检索方向 |
√ |
√ |
√ |
√ |
浏览 |
高亮关键词、词频统计、标色、标注、评论 |
√ |
√ |
√ |
√ |
附图对比 |
√ |
√ |
√ |
√ |
|
快速浏览 |
√ |
√ |
√ |
√ |
|
对比浏览 |
√ |
√ |
√ |
√ |
|
附图原位显示、公式、数据表格原位显示 |
√ |
√ |
√ |
√ |
|
双视图对比浏览(图与全文、PDF与全文、全文与全文) |
× |
× |
√ |
√ |
|
检索历史 |
保存、下载检索历史 |
√ |
√ |
√ |
√ |
自定义案例 |
保存项目检索过程 |
√ |
√ |
√ |
√ |
搜索过滤 |
自定义检索过滤条件 |
√ |
√ |
√ |
√ |
定制分类导航 |
搭建技术主题库导航 |
√ |
√ |
√ |
√ |
同族 |
同族过滤、同族合并、同族转换 |
√ |
√ |
√ |
√ |
客户端独有功能 |
客户端标准版 |
客户端运营版本 |
|||
本地界面 |
检索结果快速浏览,统计、筛选、二次检索、排序、保存等操作 |
√ |
√ |
||
搜索裁剪器 |
搜索过程中对数据逻辑运算、传输、保存等。 |
√ |
√ |
||
缓存列表 |
数据结果快速运算,导出、快速存储分析结果。 |
√ |
√ |
||
瀑布流式 快速专利浏览 |
将专利摘要、主权、全文附图以流行网页瀑布式呈现,是专利快速浏览筛选首先方式 |
√ |
√ |
||
自动发现系统 |
自动相关分析、自动新颖分析、自动侵权分析、自动引证分析、自动同族分析、自动扫雷分析 |
√ |
√ |
||
攻防分析 |
新一代专利分析利器、竞争对手分析、专利领先、滞后、原创、创新、侵权、被侵权分析; 智能预警,最新相关技术专利自动推送给公司相关技术研发工程师。 |
√ |
√ |
||
功效矩阵分析 |
功能与效果三维矩阵图;展现技术密集区;技术零点区 |
√ |
√ |
||
分组分析 |
无限递进分组;多项分组一步到位;自动统计、成图; |
40项分组项分组分析 |
40项分组项分组分析 3项交易信息分组分析 |
||
搜索分组 |
基于检索表达式;分类器、远程数据自动检索;检索结果自动分组;检索表达式可保存、复制、扩充 |
√ |
√ |
||
智能分组 |
根据分析者描述内容或者给定种子专利为语义依据进行分组,分组个数有分析者确定 |
√ |
√ |
||
点位组分组 |
充分利用分类员的智慧结晶,根据大组小组上下位关系,结构化呈现ipc分组的所属关系, |
√ |
√ |
||
数据透视表 |
复杂的数据有客户端自动生成,您来享受数据透视表维度变换,透视隐藏在数据背后的情报 |
√ |
√ |
||
组合分析 |
专利集合逻辑运算;匹配运算;叉积运算;分层运算;对比运算等 |
√ |
√ |
||
专利簇 |
专利引用、被引用、同族以及同族引用、同族被引用(5项可以自定义勾选),以簇的形式结构化呈现, |
√ |
√ |
||
大数据分组 |
分析数据量无上限,支持多层嵌套分组、 模板分组、自动出excel统计表,比较列表 |
35种分组项 自由组合变换分组分析 |
35种分组项 自由组合变换分组分析 9种引用大数据分析 |
||
专利标引 |
机器智能标引; 人工自定义标引 ; 标引数据导入出与导出 ;标引数据分析;标引数据重复使用、扩充 |
√ |
√ |
||
同族处理器 |
同族合并、同族扩展、同族排序等 |
√ |
√ |
||
数据清洗 |
支持申请人、发明人等多维度数据自动清洗 |
√ |
√ |
||
竞争关联分析 |
两个专利集合之间引用、被引用自动结构化程序,自动出竞争关联分析图 |
√ |
√ |
||
数据可视化 |
二维图:饼图、条形图、柱状图、折柱图、折线图、面积图、雷达图、环形图、南丁格尔图、漏斗图、质量图等,维度可自定义、自由变换、图中可互动进一步深层挖掘 |
√ |
√ |
||
高维图:气泡图、气泡图-l、气泡饼图、3d气泡图、关系图、关联图-p、多环图、多柱图、多柱图-l、多线图、堆叠柱状图、堆叠面积图、河流图、嵌套图、旭日图、桑基图、树状图等,高度自定义多维度出图分析 |
√ |
√ |
|||
特殊图:中国地图、世界地图、技术仿真图、仿真图、质量仿真图、和弦图、技术演进图、周期图、专利名片、树型图等,特定分组结构,任意变换结构中分析维度, |
√ |
√ |
|||
自定义数据分析模型、一键导出当前图形分析报告(PPT)、一键二维码分享图形 |
√ |
√ |
|||
排序 |
可针对专利排序、可针对子节点排序 |
√ |
√ |
||
普通排序:A-Z、Z-A、字数、数量、PN、申请日、 |
√ |
√ |
|||
高级排序:被引用、被自引用、被非自引用、被引用公司、被引用国家、同族、同族国家、专利图、特征图、颜色、标签、等级、用户数据等 |
√ |
√ |
|||
BINGO ON 排序、寻找高价值专利一种方法 |
√ |
√ |
|||
大数据排序:计数(升、降序)、字数、被引用、有效、无效、公开、驳回、撤回、发明期等 |
√ |
√ |
|||
分类器节点 |
新建、删除、重命名节点、复制、移除、移动、插入、合并、运算、标记、节点攻防分析 |
√ |
√ |
||
节点下专利 |
搜索(语义)、公开号搜索、重排序、图片浏览、多篇图片对此、虚拟引用、复制 |
√ |
√ |
||
专利价值计算 |
√ |
√ |
|||
非正常申请分析:方法1、方法2、方法3 |
√ |
√ |
|||
标记 |
可标记节点和专利:标记颜色、标记基础专利、标记多等级、等级重名命、清空标记 |
√ |
√ |
||
专利质量控制 |
批量扫描出非正常申请专利 |
√ |
√ |
||
金融分析模块 |
投资组合计算:专利价值计算、行业价值计算、竞争价值计算、专利价值排序 |
× |
× |
||
股票指数计算:股票专利价值计算、行股票业价值计算、竞股票争价值计算、股票专利价值排序 |
× |
× |
|||
金融数据加载、金融数据排序 |
× |
× |
|||
专利价值谱 |
× |
× |
|||
挖掘 |
技术词扩展联想、专利地图、地图分析、价值专利挖掘 |
× |
√ |
||
联系方式
技术咨询:QQ 59079094
技术咨询:QQ 972425057
售前咨询:010-82561949
推广合作:010-82362087
咨询邮箱:sales@patentics.com
地址:北京市海淀区长春桥路 5 号 12 号楼 17 层
Patentics微信服务

微信公众号 微信服务号 微信小程序
COPYRIGHT © 2006-2026 索意互动(北京)信息技术有限公司版权所有 京ICP备09021913号-3 京公网安备11010802010925号 免责声明